menu

微信公众号怎么对接人工客服?知你客服公众号客服系统

小知你 更新时间更新时间:2026-04-18 18:46 浏览量2054人浏览
传统微信公众号后台回复消息麻烦且效率低下,需要一款能够直接人工回复且高效的的辅助系统,但是自己开发成本高不划算,了解下帮你一步到位的知你客服吧~

公众号H5对话框直接会话
微信公众号怎么对接人工客服?知你客服公众号客服系统

接入微信公众号

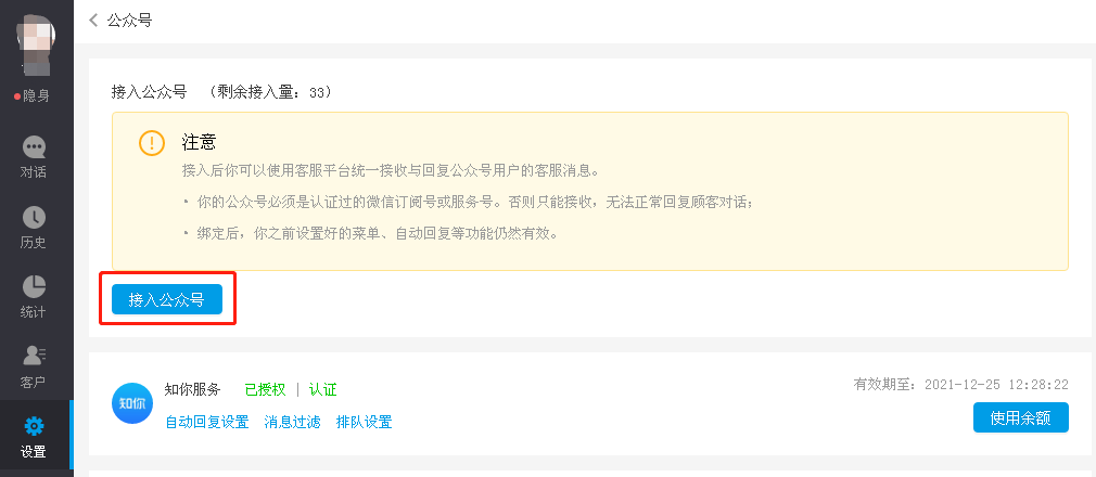
1.进入【设置】,点击【微信公众号】
微信公众号怎么对接人工客服?知你客服公众号客服系统

2.点击【接入公众号】
微信公众号怎么对接人工客服?知你客服公众号客服系统

3.此时会出现二维码,用公众号管理员的手机微信扫码即可

注意:
一定要是微信公众平台上显示的管理员用手机微信扫码,运营人员是不行的。
如果扫码后出现如下图提示,说明该微信不是任何公众号的管理员:
微信公众号怎么对接人工客服?知你客服公众号客服系统

初始基本设置

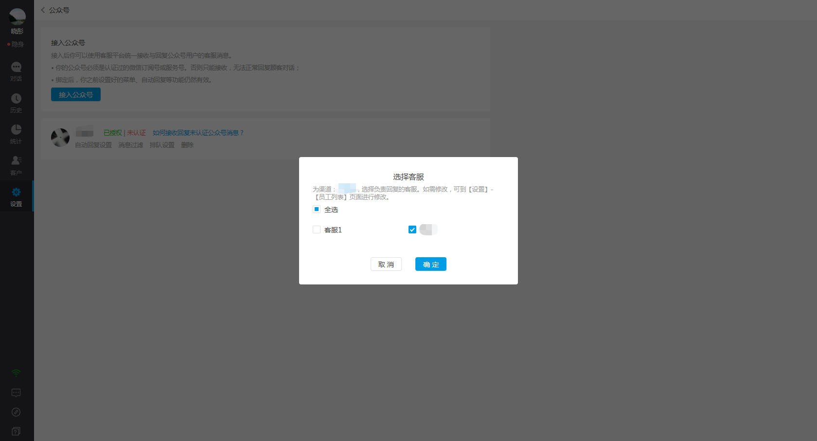
1.接入后,页面会弹窗提示需要您勾选客服,被勾选的客服有权限收取和回复该公众号的消息;
微信公众号怎么对接人工客服?知你客服公众号客服系统

2.接入完成后,会看到成功接入的公众号,以及针对此公众号的一些高级设置,这里可以先不设置,根据需要后续可随时设置;
微信公众号怎么对接人工客服?知你客服公众号客服系统

*常见问题:
1为什么我的公众号接入后能收到消息,却不能回复别人的消息?
请查看您的公众号接入页面,是否公众号为未认证状态。若是未认证状态,消息将无法回复,同时所有的设置项,如自动回复设置都将置灰为不可用状态。
2.仅支持认证的公众号进行回复消息和设置项设置

接入微信小程序

1.进入设置-找到微信小程序入口;
微信公众号怎么对接人工客服?知你客服公众号客服系统

2.点击进入微信小程序后,点击【接入公众号】按钮,会出现让您选择接入的方式,您可以选择扫码接入或密码接入小程序,我们推荐您使用扫码接入小程序,操作会更加简便;
微信公众号怎么对接人工客服?知你客服公众号客服系统

2.1 扫码接入小程序方式
用小程序管理员的手机微信进行扫码,选择要接入的小程序授权即可;
微信公众号怎么对接人工客服?知你客服公众号客服系统

2.2 密码接入小程序方式
需要您登录微信小程序(mp.weixin.qq.com)后,在「设置」→「基本设置」/「开发设置」中获取以下信息,并进行填写即可。
微信公众号怎么对接人工客服?知你客服公众号客服系统

初始基本设置

1.接入后,页面会弹窗提示需要您勾选客服,被勾选的客服有权限收取和回复该小程序的消息,如需修改可由超级管理员到【设置】-【员工列表】进行修改;
微信公众号怎么对接人工客服?知你客服公众号客服系统

2. 接入完成后,会看到成功接入的小程序,以及针对此小程序的一些高级设置,这里可以先不设置,根据需要后续可随时设置;
微信公众号怎么对接人工客服?知你客服公众号客服系统

*注意:若您接入已被冻结的小程序,页面将提示数据错误,请接入正常运营的小程序进行使用

微信公众号怎么对接人工客服?知你客服公众号客服系统


责任编辑:小知你